피드로 돌아가기
Dev.toCareer
원문 읽기
개발자가 VS Code를 터미널 기반 환경(cmux, yazi, neovim)으로 전환해 RAM 사용량을 4-6GB에서 1.1GB로 78% 감소
I Ditched VS Code for a Terminal. My RAM Thanked Me.
AI 요약
Context
VS Code + 확장 프로그램(ESLint, Prettier, GitLens, Copilot) + 통합 터미널 + Chrome 조합이 4-6GB의 RAM을 소비했으며, 특히 AI 에이전트 기반 워크플로우에서 코드 작성보다 읽기와 검토에 80% 이상의 시간을 사용하는 상황에서 IDE의 무게가 부담이 되었다.
Technical Solution
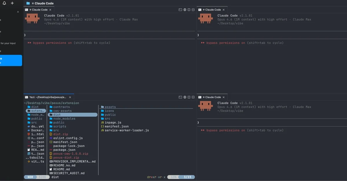
- cmux(Ghostty 렌더링 엔진 기반 macOS 터미널)로 다중 AI 에이전트 세션 관리: 알림 링(notification rings)으로 에이전트 주목도 표시, 사이드바에 git 브랜치/워킹 디렉토리/포트 정보 표시, 내장 브라우저 페인으로 웹 UI 상호작용 지원
- yazi(Rust 작성 터미널 파일 매니저)로 파일 탐색: 비동기 I/O로 몬로포 내 수천 개 파일도 즉시 탐색 가능, 코드 문법 강조 미리보기, Vim 스타일 네비게이션(h/j/k/l), 배치 파일 작업 지원
- glow로 마크다운 렌더링: 헤더, 코드 블록, 테이블, 링크를 터미널에서 포맷팅하여 표시
- ripgrep으로 코드 검색: .gitignore 존중, 재귀 검색 기본값, 컨텍스트 라인 옵션으로 함수명 검색 시 주변 코드 포함 표시
- neovim으로 필수 편집: 문법 강조 + 기본 LSP 지원으로 최소 설정 유지
Impact
메모리 사용량 4-6GB → 1.1GB(78% 감소), cmux ~150MB + 3개 Claude Code 세션 900MB + 기타 도구 negligible 수준으로 16GB MacBook의 반응성 유지, 팬 소음 감소, 배터리 지속 시간 증가.
Key Takeaway
AI 에이전트 기반 워크플로우에서 코드 편집이 아닌 읽기와 검증이 주요 활동이 되면, 무거운 IDE 대신 경량 터미널 도구 조합을 사용해 리소스를 절감하면서도 필요한 기능을 모두 유지할 수 있다. 다만 이 접근은 핫 모듈 리로딩, 중단점 디버깅, 통합 테스트 러너가 필요한 프론트엔드 개발 워크플로우에는 적합하지 않다.
실천 포인트
AI 에이전트(Claude, Cursor Composer)로 코드 생성을 주로 하고 검토와 네비게이션에 시간을 쓰는 개발자는 cmux + yazi + ripgrep + glow + neovim 스택을 도입하면 IDE 메모리 오버헤드 없이 에이전트 실행 세션을 병렬로 관리하면서 코드베이스 탐색과 마크다운 문서 검토를 터미널 내에서 완료할 수 있다.